Go to main content
Universitat Politècnica de Catalunya
  • Home
Advanced Search…

Menú

Advanced Search…
  • Home

  • Projects
  • Publications
  • Research topics
  • Seminars & Conferences
    • 1st Graph-TA
    • 2nd Graph-TA
    • 3rd Graph-TA
    • CoherentPaaS Consortium Meeting
    • Ideas 2013
    • 4th Graph-TA
  • Software
  • Technology Transfer (TTX)
  • The Team
  • Clients & Partners

  • Log in
Data Management Group. DAMA-UPC
  1. Home
  2. Research Images
Research Images briefing https://dama.upc.edu/en/research https://dama.upc.edu/++theme++genweb6.theme/img/logo.png

Share:

Research Images

briefing

molecule.jpg
molecule.jpg
PlaExecucio.gif
PlaExecucio.gif
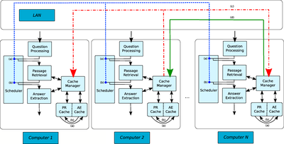
esquema_cache_distrib.png
esquema_cache_distrib.png
Map UPC
Map UPC
upc_map_a3.jpg
upc_map_a3.jpg
upc_map_a3_transport.jpg
upc_map_a3_transport.jpg
graph_example
graph_example
expansion1
expansion1
expansion1
expansion1
expansion1
expansion1
Communities
Communities
ldbc
ldbc

Navigation

  • Projects
  • Publications
  • Research topics
  • Seminars & Conferences
  • Software
  • Technology Transfer (TTX)
  • The Team
  • Clients & Partners

Where we are

Contact

Data Management Group

Campus Diagonal Nord, Building C6. C. Jordi Girona, 1-3 08034 Barcelona

Tel.: 93 401 74 96

Fax: 93 401 70 55

E-mail: larri@(ac.upc.edu)

Contact form

© UPC Data Management Group. DAMA-UPC.

  • Powered by genweb UPC
  • Site Map
  • Accessibility
  • Disclaimer
  • Privacy Settings